Veuillez actier les JavaScript pour afficher ce site.

SIGMA-RH

Navigation: Comptes de dépenses

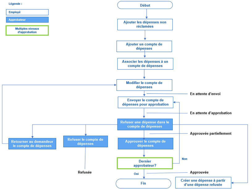
Processus de saisie et d'approbation des dépenses et des comptes de dépenses

Déroulement Précédent Page d'accueil Suivant Plus

Voir aussi...

Processus de gestion et de configuration pour le module Comptes de dépenses

Définir les données requises pour le module Comptes de dépenses dans le dossier de l'employé

Gérer les dépenses non réclamées

Gérer les comptes de dépenses

Consulter l'historique des dépenses réclamées

Exporter les écritures comptables pour les comptes de dépenses

Configurer le module Comptes de dépenses