|
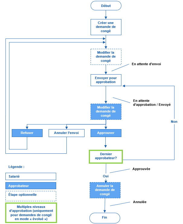
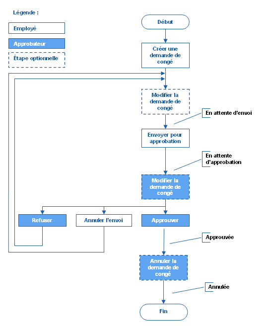
Processus de saisie et d'approbation des demandes de congé |
Déroulement Précédent Page d'accueil Suivant Plus |
Voir aussi...
Visualiser les demandes de congé (mode « évolué »)
Ajouter une demande de congé (mode « évolué »)
Modifier une demande de congé (mode « évolué »)
Supprimer une demande de congé (mode « évolué »)
Approuver une demande de congé (mode « évolué »)
Refuser une demande de congé (mode « évolué »)
Retourner au demandeur une demande de congé (mode « évolué »)
Retourner une demande de congé à l'étape précédente (mode « évolué »)
Annuler une demande de congé approuvée (mode « évolué »)
Visualiser l'historique d'approbation d'une demande de congé
Visualiser les notifications concernant le processus d'approbation des demandes de congé