Navigation: Relations sociales (comités / centre de services partagés) > Comités > Gérer les demandes d'utilisation des compteurs
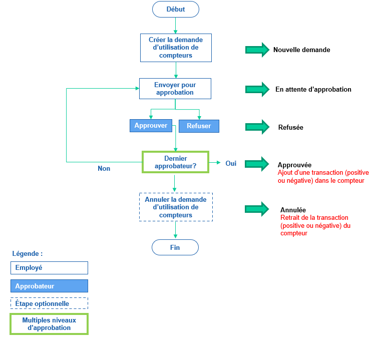
Processus de gestion des demandes d'utilisation de compteurs
Voir aussi...
Ajouter une demande d'utilisation de compteurs
Approuver une demande d'utilisation de compteurs
Refuser une demande d'utilisation de compteurs
Annuler une demande d'utilisation de compteurs
Supprimer une demande d'utilisation de compteurs
Configurer les types de demandes d'utilisation de compteurs