Navigation: Relations sociales (comités / centre de services partagés) > Comités > Gérer les demandes de transfert
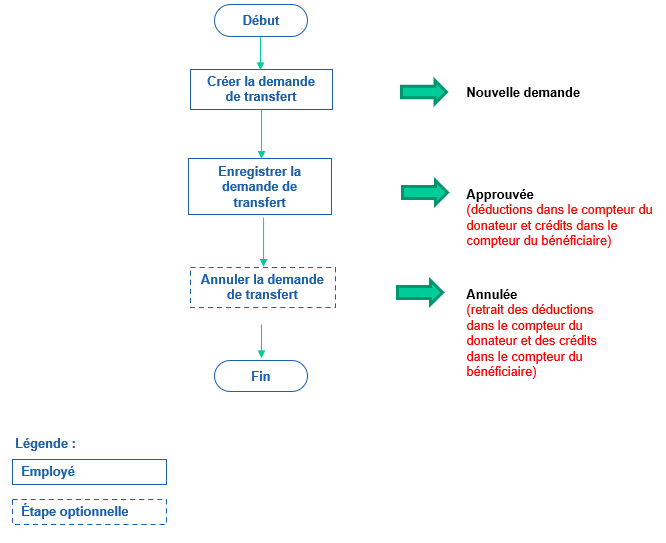
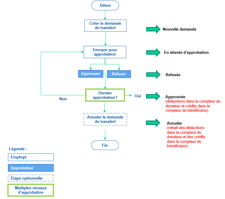
Processus de gestion des demandes de transfert
Voir aussi...
Ajouter une demande de transfert
Approuver une demande de transfert
Refuser une demande de transfert
Annuler une demande de transfert
Supprimer une demande de transfert
Configurer les types de demandes de transfert